MakerDAO community proposal to replace MKR governance token

The community behind decentralized stablecoin platform MakerDAO is mulling over a major tokenomics shift that could replace its governance token, MKR.
A proposal was made on the MakerDAO forum by community leader “monet-supply” on March 14, outlining an alternative token economic mechanism. If the proposal passes a full governance vote, the protocol could replace its current governance token, MKR, with a new token called stkMKR.
There were many responses to the proposal within just a few hours of it being posted, most of which were positive and regarding the technicalities of the solution. From the proposal and discussion stage, it will need to be submitted as a MIP (Maker Improvement Proposal) for a formal vote by MKR holders which usually takes two weeks.
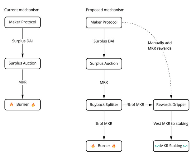
The staking proposal addresses some issues and inefficiencies with the current tokenomics model, which operates a “buyback and burn” mechanism. It was suggested by ‘monet-supply’ that there are several drawbacks to the existing mechanism, including a lack of targeted incentives since buyback and burn returns all capital to MKR holders.
There is also a “weak crypto narrative” according to ‘monet-supply’ who said that MKR issuance could be put towards improving the protocol. The current system also has limited deterrence against governance attacks or voting manipulation.
The proposed solution is a new stkMKR token which would replace MKR as the core governance token of MakerDAO. It would act as a staking or bonding token issued to those who have deposited MKR for governance purposes.
“stkMKR will be non-transferable, and represents MKR staked in governance. Staked token holders will receive a share of MKR tokens purchased through surplus auctions, so stkMKR will be backed by an increasing amount of MKR over time.”
Surplus utilization mechanism. Source: forum.makerdao.com
‘Monet-supply’ said the rewards mechanism has been improved upon, and there will be greater incentives to stake using the new system.
MakerDAO allows users to deposit crypto assets as collateral to generate the decentralized stablecoin DAI. This can then be used elsewhere, such as other DeFi protocols or liquidity pools. The DAI is burnt when the “loan” is repaid, and the collateral is withdrawn.
MKR prices were trading flat on the day at $1,766 at the time of writing, according to CoinGecko. However, the token has dropped 11% over the past fortnight and is currently down 72% from its May 2021 all-time high of $6,292.
Author

Cointelegraph Team
Cointelegraph
We are privileged enough to work with the best and brightest in Bitcoin.






